Benutzer-Werkzeuge


Sidebar

ASV-Webseite

Dokumentation

Hilfe


Webseiten-Werkzeuge

Profil


Druck/Export

Drucken/PDF erzeugen

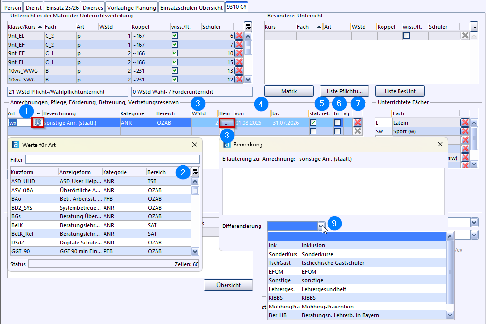
Anrechnungen

Anrechnungsstunden werden im Modul Lehrkräfte unter dem Reiter xxxx GY im Bereich Anrechnungen, Fördermaßnahmen, Betreuung, Vertretungsreserven erfasst.

  1. Über den Infobutton können Sie die Anrechnungsart aus einer Liste auswählen. Kategorie und Bereich werden entsprechend befüllt.
  2. Über das Tabellensymbol können Sie zusätzliche Informationen einblenden.
  3. Geben Sie die Wochenstundenzahl an und ändern Sie ggf. den Gültigkeitszeitraum ab, der mit den Grenzen des Schuljahres vorbelegt wird.
  4. Die Spalte stat.rel. ist lediglich für die Schulen mit Jahresstundenprinzip relevant.
  5. Ob diese Stunden budgetrelevant sind, wird über ein Häkchen in der Spalte br angezeigt.
  6. Zusätzlich können Sie erfassen, wer die Anrechnungsstunden vergeben hat.

Bei manchen Anrechnungsarten kann genauer differenziert werden.

Für Anrechnungen der Art wx muss eine Differenzierung eingetragen werden.
Wenn eine Lehrkraft mehrere wx-Anrechnungen mit unterschiedlichen Differenzierungen (z. B. jeweils eine Anrechnungsstunde für Lehrergesundheit und KIBBS) erhält, legen Sie bitte für jede dieser Differenzierungen einen eigenen wx-Eintrag mit entsprechender Stundenzahl und Differenzierung an.

Sofern keine Differenzierung zutreffend ist, wählen Sie die Ausprägung sonstige aus und erfassen eine Erläuterung im Freitextfeld.
Bei verschiedenen Anrechnungen der Art wx und gleicher Differenzierung z. B. Sonstige, müssen diese Einträge zu einem mit einer Gesamtstundenzahl zusammengefasst werden und die Informationen im Freitextfeld hinterlegt werden.

Um diese Zusatzinformation zu erfassen, betätigen Sie die Schaltfläche in der Spalte Bem für Bemerkung. Daraufhin öffnet sich ein Fenster, in dem Sie im Feld Differenzierung aus einem Drop-down-Menü wählen können. Außerdem kann im Freitextfeld Erläuterung zur Anrechnung eine Information zur Anrechnung erfasst werden, wie z.B. der Verweis auf ein KMS.

Anrechnungsstundenart mögliche Differenzierungen
Mitwirkung Schulversuch ws G8 alt Schulversuch G8 alt
GanztagG8 Schulversuch Ganztages-G8
Hochbegabt Hochbegabtenklassen
Schulentw Schulentwicklung (MB-Stunden)
CoExc Center of Excellence
Modus21 Modus 21
ModusF Modus F
Schulvers. sonstige Schulversuche
sonstige Anrechnung (nichtstaatlich) nx Sonstige Anrechnungsstunden im Bereich sonstige an nichtstaatlichen Gymnasien
Ink Anrechnungsstunden im Bereich Inklusion an nichtstaatlichen Gymnasien
sonstige genehmigte Anrechnung (staatlich) wx Ink Inklusion
SonderKurs Betreuung von Sonderlehrgängen
TschGast Betreuung tschechische Gastschüler
EFQM EFQM
Sonstige sonstige genehm. Anrechnungen
Lehrerges. Lehrergesundheit
KIBBS KIBBS
MobbingPrä Mobbing-Prävention
Ber_ZpLw Sonderaufgabe im Beratungsnetzwerk „Zukunft prägen. Lehrer/in werden“
VO_ZpLw 1) Sonderaufgabe im Projekt VOR ORT „Zukunft prägen. Lehrer/in werden“
Schulpsychologe (an Schule(n)) sp Basispsy Basisschulpsychologie
Sös Schule öffnet sich
ASS/esE Inklusive schulpsychologische Beratung bei Autismus-Spektrum-Störungen
und sozial-emotionalen Störungsbildern
Sonstiger überregionaler Arbeitskreis sa Modellproj Modellprojekte 1 (u.a. ChiK, PiKO, BLK Sinus, M3)
Modellpro2 Modellprojekte 2 (Kunst, Musik, Film, Theater)
MusPäd Museumspädagogik
Wettbew Durchführung von Wettbewerben/Wettbewerbsleitung
überregAK sonst. überreg. Arbeitskreis
Fachberater sc FachbReg regionaler Fachberater (z.B.Religion,Computereinsatz)
EDVEntw EDV Entwicklung
Sonderaufg Sonderaufgaben im Auftrag des KM
sonstFachb sonstige Fachberater

Mit dem Button Übersicht können Sie eine Auflistung aller vergebenen Anrechnungsstunden aufrufen. Diese Tabelle kann nach den einzelnen Spalten sortiert werden.


Zurück zur UP-Übersicht

1)
Für Botschafter an allgemeinbildenden Schulen sind ausschließlich ganzzahlige Anrechnungsstunden zu erfassen. Die Lehrkräfte erhalten im jeweils zweiten Jahr ihrer Tätigkeit eine Anrechnungsstunde.